Skip to content
View in the app

A better way to browse. Learn more.

LCPDFR.com

A full-screen app on your home screen with push notifications, badges and more.

To install this app on iOS and iPadOS
  1. Tap the Share icon in Safari
  2. Scroll the menu and tap Add to Home Screen.
  3. Tap Add in the top-right corner.
To install this app on Android
  1. Tap the 3-dot menu (⋮) in the top-right corner of the browser.
  2. Tap Add to Home screen or Install app.
  3. Confirm by tapping Install.

zimbabouer

Members
  • Joined

  • Last visited

  1. Everything is there so idk what is the fucking problem
  2. Idk what is the problem @Mrsuperx13 can you help me again plz ?
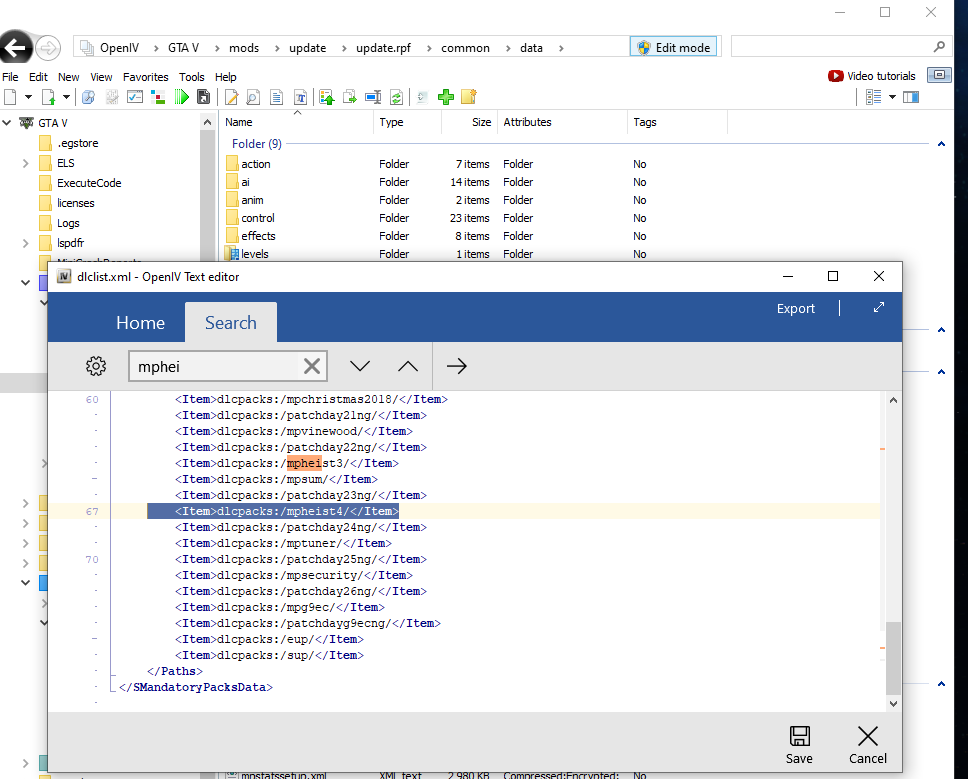
  3. I have installed several times EUP menu, law and security and the other in oiv everything is fine to install it but when I arrive in game I do loadallplugin eup but it tells me that I am missing a dlc and I i need your help because i don't want to fuck top my game.
  4. i love u so much you have solve my problem ❤️
  5. Nothing helps I will let go of lspdfr even if it pisses me off not being able to play but nothing helps and I really don't know what the problem is. thank you for helping me
  6. Now its the good oneRagePluginHook.log RagePluginHook.log
  7. RagePluginHook_18072022_225327.log No i don't have EUP
  8. OK, I'm really desperate for someone to help me. I uninstall my, reinstall my lspdfr correctly. My GTA 5 is on Epic games, I launch my game through the rockstar launcher and while my game is launching I open ragepluginhoook. For the moment everything is fine, but when I arrive at the police station the surrounding policemen are wearing green sweaters and they have black and white anti-insect shoes. When I arrive to go into service my game crashes and yet I have no plugin to install except for the basic ones. And i have already update RageNativeUI. So I really dont now what i can do

Account

Navigation

Search

Search

Configure browser push notifications

Chrome (Android)
  1. Tap the lock icon next to the address bar.
  2. Tap Permissions → Notifications.
  3. Adjust your preference.
Chrome (Desktop)
  1. Click the padlock icon in the address bar.
  2. Select Site settings.
  3. Find Notifications and adjust your preference.